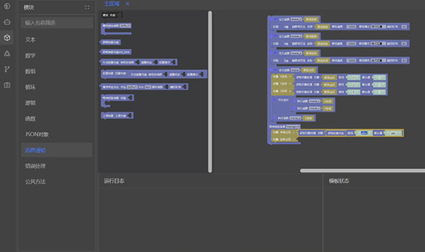
圖形化編程

體驗優化:
1、新增撤回功能,方便修正誤操作。
2、新增整理塊功能,快速對工作區所有塊重新排序定位,方便查看。
3、新增塊禁用啟用功能,對于暫時用不到的塊可以暫時禁用,需要的適合再啟用,不用重復再寫。
新增模塊:
1、新增函數錯誤重塊,這一功能方便在出錯后無感知重運行
2、新增錯誤捕獲塊,方便快速定位錯誤原因和內容
3、新增對象類的相關處理塊,可以用來存儲復雜結構的數據
圖形化編程

體驗優化:
1、新增撤回功能,方便修正誤操作。
2、新增整理塊功能,快速對工作區所有塊重新排序定位,方便查看。
3、新增塊禁用啟用功能,對于暫時用不到的塊可以暫時禁用,需要的適合再啟用,不用重復再寫。
新增模塊:
1、新增函數錯誤重塊,這一功能方便在出錯后無感知重運行
2、新增錯誤捕獲塊,方便快速定位錯誤原因和內容
3、新增對象類的相關處理塊,可以用來存儲復雜結構的數據